|
Внимание, важное сообщение: Дорогие Друзья!
В ноябре далекого 2001 года мы решили создать сайт и форум, которые смогут помочь как начинающим, так и продвинутым пользователям разобраться в операционных системах. В 2004-2006г наш проект был одним из самых крупных ИТ ресурсов в рунете, на пике нас посещало более 300 000 человек в день! Наша документация по службам Windows и автоматической установке помогла огромному количеству пользователей и сисадминов. Мы с уверенностью можем сказать, что внесли большой вклад в развитие ИТ сообщества рунета. Но... время меняются, приоритеты тоже. И, к сожалению, пришло время сказать До встречи! После долгих дискуссий было принято решение закрыть наш проект. 1 августа форум переводится в режим Только чтение, а в начале сентября мы переведем рубильник в положение Выключен Огромное спасибо за эти 24 года, это было незабываемое приключение. Сказать спасибо и поделиться своей историей можно в данной теме. С уважением, ваш призрачный админ, BigMac... |
|
| Компьютерный форум OSzone.net » Клиентские ОС Microsoft » Microsoft Windows 2000/XP » Интернет - При запуске Chrome lsass.exe грузит CPU на 99% |
|
|
Интернет - При запуске Chrome lsass.exe грузит CPU на 99%
|
|
Новый участник Сообщения: 17 |
Здравствуйте. Есть немолодая ось xpsp3 x86 пень Е4600 на asus p5k 4gb RAM, кучка разнородных программ, в основном различных редакторов (текст, векторы, растр, видео, звук ...), есть vmware wks.
Два винчестера, рабочий и temp+pagefile+бэкап. Стал замечать, что с каждым разом запуск хрома длится все дольше и дольше.. Когда стало доставать, глянул в процессы - при старте хрома lsass брал сначала 50%, потом больше, сейчас 99%. Все стоит колом.. С другими броузерами полегче, но они резервные, там ни закладок толком, ни истории. Почистил историю, закладки, сертификаты в системе - помогло, но очень не надолго. После прогрузки серфить и работать комфортно, Lsass ничем о себе не напоминает, но ждать всякий раз минут по 5 уже выбешивает... На постоянной основе стоит лицензионный Endpoint security 10, для интереса прогонял drWeb cureit live - чисто. Тему гуглил, прецеденты были, но остались без ответа.. есть ощущение, что при запуске хром "пролазит" по всем сайтам из закладок и посещенным, проверяя их сертификаты... |
|
|
Отправлено: 08:16, 18-09-2015 |
|
Новый участник Сообщения: 6
|
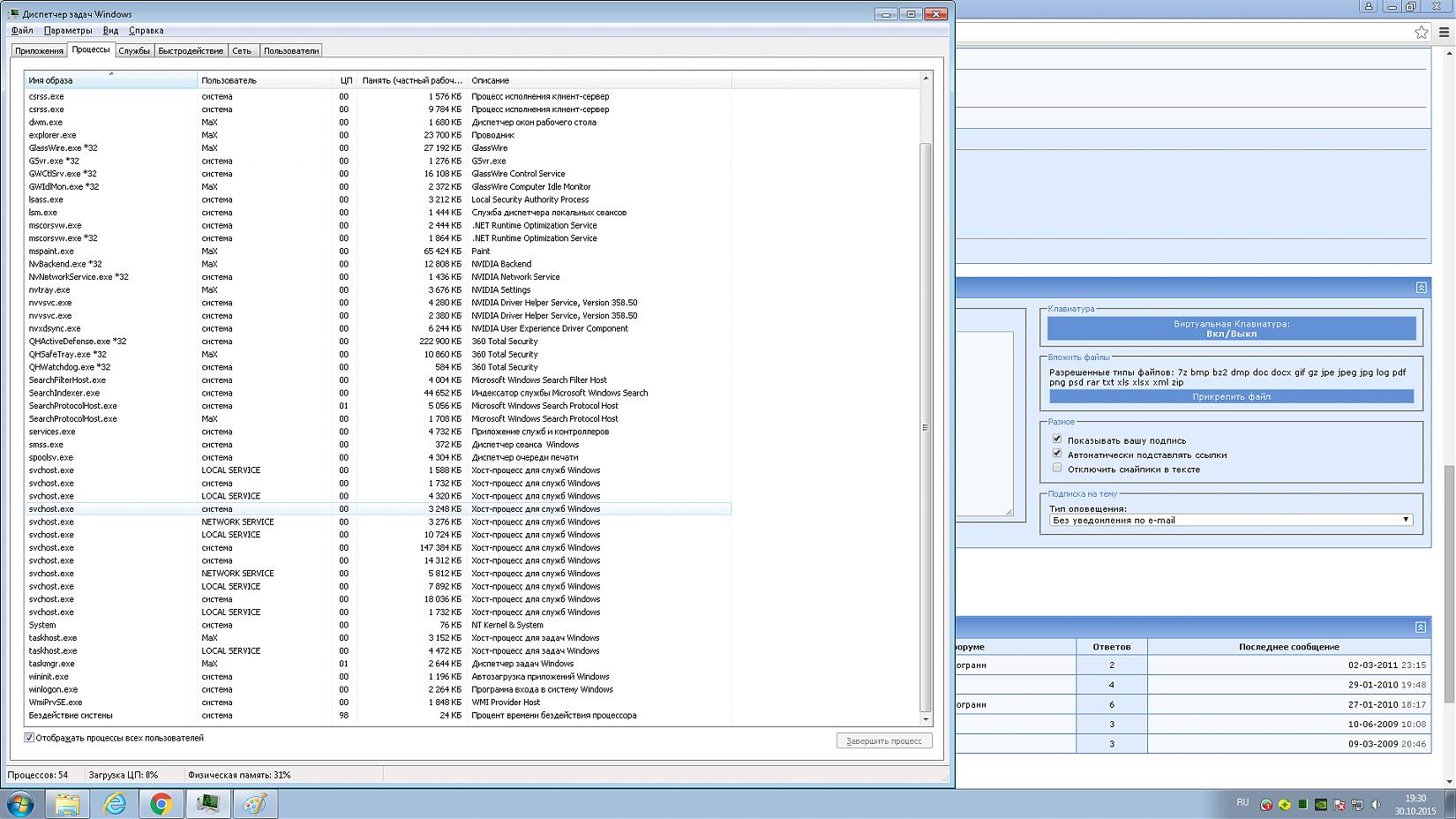
Профиль | Отправить PM | Цитировать после перезагрузки он появляется вот таким вот образом ( диспетчер задач на всякий случай)
|
|
Отправлено: 19:33, 30-10-2015 | #11 |
|
Сообщения: 53585
|
Профиль | Отправить PM | Цитировать akella555, ну и?
Судя по "Диспетчеру задач", lsass.exe больше не грузит процессор? |
|
Отправлено: 19:39, 30-10-2015 | #12 |
|
Новый участник Сообщения: 6
|
Профиль | Отправить PM | Цитировать при загрузке хрома грузит первые 5 секунд потом отключается но грузит максимум на 13-20 потом отключается
|
|
Отправлено: 19:42, 30-10-2015 | #13 |
|
Новый участник Сообщения: 1
|
Профиль | Сайт | Отправить PM | Цитировать Краткий перевод: по пути C:\Users\ХХХ\Appdata\Roaming\Microsoft\Protect\ удалить дважды скрытую папку.
So...Using that info, I went to the path "C:\Users\John\Appdata\Roaming\Microsoft\Protect\" and found one folder with a random guid that was created days ago. lsass.exe was currently still in a 'stuck' state, when I deleted this guid folder, and another one was immediately created with a new guid. The next step is probably unnecessary, but I deleted the newly created guid folder as well, and this time it did not respawn. lsass.exe processor time was back to normal. I attempted to close chrome, at which point it closed properly. I reopened chrome, observed lsass use some cpu for about 10 seconds, then stop. I closed chrome, and the process terminated properly yet again. I then reopened chrome to observe the same behavior as previous (normal behavior). So, conclusion, the folder located at "C:\Users\<username>\appdata\roaming\microsoft\protect\<guid>" must be deleted. |
|
Отправлено: 21:35, 08-12-2015 | #14 |
|
Новый участник Сообщения: 1
|
Профиль | Отправить PM | Цитировать Также была проблема с lsass.exe . Удаление папки не помогло, руководствовался статьёй https://okeygeek.ru/chto-delat-esli-...zit-processor/ про данный процесс и после проверки касперским во-первых были найдены вирусы, во-вторых также оказалось, что был этим вирусом запущен другой процесс lsass, а настоящий судя по запущенны службам windows, был остановлен. Антивирус данную ситуацию поправил. В папке оперы также нашёлся вирус (до проверки браузера дошли мысли только после того, как вк начал неверно отображаться) - переустановка браузера помогла, вкладки открылись на тех же местах, т.е. это быстро и безболезненно (вк начал показываться нормально, от вирусов избавился).
Проблема с lsass на этом не закончилась - он продолжал по-тихоньку кушать память, увеличиваясь в размерах на 100 мб каждые примерно 2 часа. Советы из интернета подсказали, что нужно смотреть в журналах виндоус (выполнить - eventvwr.msc). Там комп выдавал ошибки. В моём случае наиболее часто повторяющейся была ошибка 4107, связанная с сертификатами. Способы её лечения из интернета (в том числе предложенный майкрософт) не работали (удаление старых файлов сертификатов). Помог либо способ, описанный в видео https://www.youtube.com/watch?v=5tdoHDg8HaU&t=1s про лечение этой ошибки (замена сертификатов новыми), либо следующее: в описании к ошибке 4107 "Ошибка извлечения стороннего корневого списка из CAB-файла автоматического обновления на <http://www.download.windowsupdate.com/msdownload/update/v3/static/trustedr/en/authrootstl.cab> с ошибкой Цепочка сертификатов обработана, но обработка прервана на корневом сертификате, у которого отсутствует отношение доверия с поставщиком доверия." содержалась ссылка на сайт майкрософт, перейдя по которой скачал файл. Открыв этот файл и просмотрев сертификаты, ручками потыкал, добавляя их в реестр (там нажимать особо больше не на что). После этого и перезагрузки компа, хотя ошибка и продолжала появляться (реже, но появлялась),всё же память процесса lsass.exe уже не увеличивается - хух! Надеюсь, не зря это писал, и кому-то поможет. |
|
Отправлено: 20:03, 19-02-2024 | #15 |
|
|
Участник сейчас на форуме |
|
Участник вне форума |
![]() |
Автор темы |
![]() |
Сообщение прикреплено |
| |||||
| Название темы | Автор | Информация о форуме | Ответов | Последнее сообщение | |
| [решено] svchost.exe -k netsvcs грузит CPU на 50% | Chizer | Лечение систем от вредоносных программ | 2 | 02-03-2011 23:15 | |
| Разное - процесс lsass.exe грузит систему на 90% | seman | Microsoft Windows 2000/XP | 4 | 29-01-2010 19:48 | |
| [решено] процесс lsass.exe грузит систему на 60-90% | seman | Лечение систем от вредоносных программ | 6 | 27-01-2010 18:17 | |
| V. 5.5/2000/2003 - Exchange 2003 store.exe грузит проц на 99% | skiletik | Microsoft Exchange Server | 3 | 10-06-2009 10:08 | |
| Разное - Процес spoolsv.exe грузит проц на 99% | Kelorun | Microsoft Windows 2000/XP | 3 | 09-03-2009 20:46 | |
|