Имя пользователя:
Пароль:
 | Правила  

Компьютерный форум OSzone.net » Компьютеры + Интернет » Хочу все знать » [решено] Название папки на русском, а адрес - на английском. Как такое возможно?

Ответить
Настройки темы
[решено] Название папки на русском, а адрес - на английском. Как такое возможно?

Аватара для Coutty

Кот Ти


Сообщения: 7318
Благодарности: 1204


Конфигурация

Профиль | Отправить PM | Цитировать


Изображения
Тип файла: png Странность.png
(18.2 Kb, 42 просмотров)
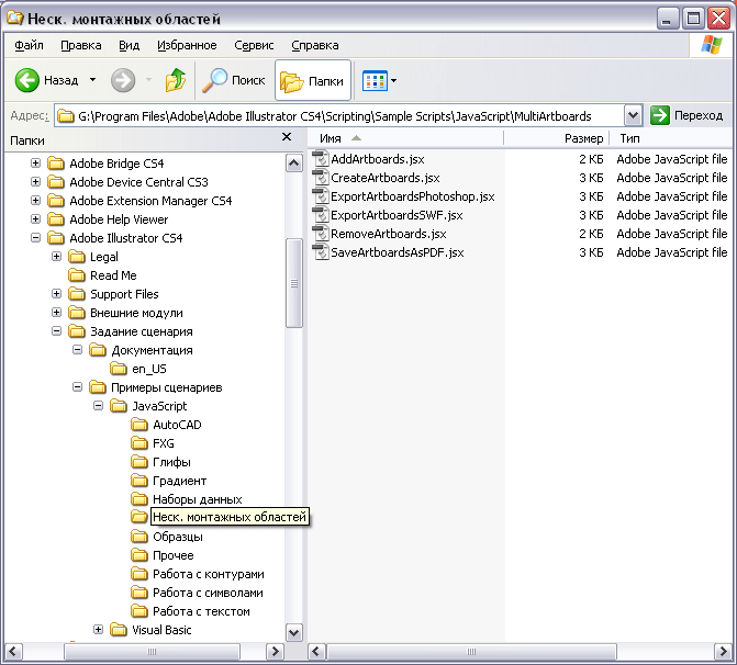
Случайно заметил, что программные папки Adobe Illustrator CS4 называются по-русски, хотя адрес к ним указывается по-английски. И так их видят все программы. Как такое возможно?

Отправлено: 11:23, 08-07-2009

 
exo exo вне форума

Аватара для exo

Ветеран


Сообщения: 12417
Благодарности: 1442

Профиль | Отправить PM | Цитировать


хм... у меня тоже самое, на английском - мой логин_pictures, а в адресной строке - Мои Рисунки...

-------
Вежливый клиент всегда прав!


Отправлено: 12:16, 08-07-2009 | #2



Для отключения данного рекламного блока вам необходимо зарегистрироваться или войти с учетной записью социальной сети.

Если же вы забыли свой пароль на форуме, то воспользуйтесь данной ссылкой для восстановления пароля.



Moderator


Сообщения: 53589
Благодарности: 15546

Профиль | Отправить PM | Цитировать


Цитата Coutty:
Как такое возможно?
Desktop.ini есть?
Это сообщение посчитали полезным следующие участники:

Отправлено: 19:24, 08-07-2009 | #3


Аватара для Coutty

Кот Ти


Сообщения: 7318
Благодарности: 1204

Профиль | Отправить PM | Цитировать


Есть И там:
Код: Выделить весь код
[.ShellClassInfo]
LocalizedResourceName=@G:\PROGRA~1\Adobe\Adobe Illustrator CS4\Support Files\Contents\Windows\RenameDatabase.dll,-10002
Спасибо, с этим всё понятно теперь.
А как самому сделать произвольную надпись без подготовки dll?

Отправлено: 19:31, 08-07-2009 | #4

exo exo вне форума

Аватара для exo

Ветеран


Сообщения: 12417
Благодарности: 1442

Профиль | Отправить PM | Цитировать


Цитата Coutty:
с этим всё понятно теперь. »
а я вот не понял. поясните, пожалуйста.

-------
Вежливый клиент всегда прав!


Отправлено: 09:07, 09-07-2009 | #5


Аватара для Coutty

Кот Ти


Сообщения: 7318
Благодарности: 1204

Профиль | Отправить PM | Цитировать


Скрытый файл desktop.ini в папке содержит ссылку на "локализацию". В файле по указанному пути (G:\PROGRA~1\Adobe\Adobe Illustrator CS4\Support Files\Contents\Windows\RenameDatabase.dll), смещение -10002 содержит новое название для папки.
Это сообщение посчитали полезным следующие участники:

Отправлено: 11:52, 09-07-2009 | #6


Аватара для Котяра

Ветеран


Сообщения: 2907
Благодарности: 331

Профиль | Отправить PM | Цитировать


Код: Выделить весь код
[.ShellClassInfo]
LocalizedResourceName=@shell32.dll,-21774
Такое делает папке название "Local Settings".
Посмотрел - название берется из ресурса файла, номер смотреть в самом ресурсе (в reshacker справа).

Отправлено: 19:30, 09-07-2009 | #7


Аватара для Coutty

Кот Ти


Сообщения: 7318
Благодарности: 1204

Профиль | Отправить PM | Цитировать


Котяра, а если я хочу назвать папку G:\Windows "Анимэ", например? Можно, конечно, тем же reshacker'ом исправить какую-нибудь dll'ку, да положить её куда-нибудь, но неужели нельзя просто после равно написать?

Отправлено: 19:53, 09-07-2009 | #8

exo exo вне форума

Аватара для exo

Ветеран


Сообщения: 12417
Благодарности: 1442

Профиль | Отправить PM | Цитировать


Цитата Coutty:
G:\Windows "Анимэ", »
хм... интересно. Я бы переименовал Windows в "не удалять!"

-------
Вежливый клиент всегда прав!


Отправлено: 08:45, 10-07-2009 | #9



Компьютерный форум OSzone.net » Компьютеры + Интернет » Хочу все знать » [решено] Название папки на русском, а адрес - на английском. Как такое возможно?

Участник сейчас на форуме Участник сейчас на форуме Участник вне форума Участник вне форума Автор темы Автор темы Шапка темы Сообщение прикреплено

Похожие темы
Название темы Автор Информация о форуме Ответов Последнее сообщение
[решено] Как получить IP-адрес, зная адрес сайта malev AutoIt 2 09-02-2010 20:04
DNS/DHCP - [решено] DHCP на XP возможно ли такое? Diesel315 Сетевые технологии 2 19-01-2010 09:54
[решено] возможно ли такое??? альлёша Непонятные проблемы с Железом 17 05-03-2008 22:59
Что такое MOM и где би о неи почитат на русском? Harkonnen Программное обеспечение Windows 4 23-04-2007 14:23
ebooks на русском и на английском Millenium Хочу все знать 2 11-06-2005 14:42




 
Переход